Now that my work computer is up and going. Back to a single OS computer. More Cinnamon love on my end.


Now that my work computer is up and going. Back to a single OS computer. More Cinnamon love on my end.


final change my Deedbeef player to some Endeavour OS colours ![]()


There ya go.
@Sar
Is that screenshot from Solus Budgie?
If the screenshot is from Budgie on Arch Linux, then how did you get āDesktopā Tab to appear in the Budgie Desktop Settings?
Pudge
Itās from Ubuntu Budgie, which was one of the first linux desktops I installed when I started using Linux in a serious capacity last year.
Is that option not there in arch-based distros?

My new endeavourOS-openbox on my acer all-in-one desktop at the office, from scratch with a base-utils-only installation. That process went pretty well, but Iām sure Iāll have some questions in the coming days for the people who actually know what theyāre doing, lol.
Love your wallpaper!
No it isnāt there out of the box. Thanks to a post at the Manjaro forum, I have it so one can have the Nemo file manager instead of Nautilus and then have icons on the desktop. I havenāt figured out how to get the āDesktopā Tab into āBudgie Desktop Settingsā yet.
Pudge
I found this post #8 in particular.
Custom dwm with polybar, almost completed my patching. Floating just for this scrot

Always i go back to dark wallpaper ⦠Just like simple ![]()

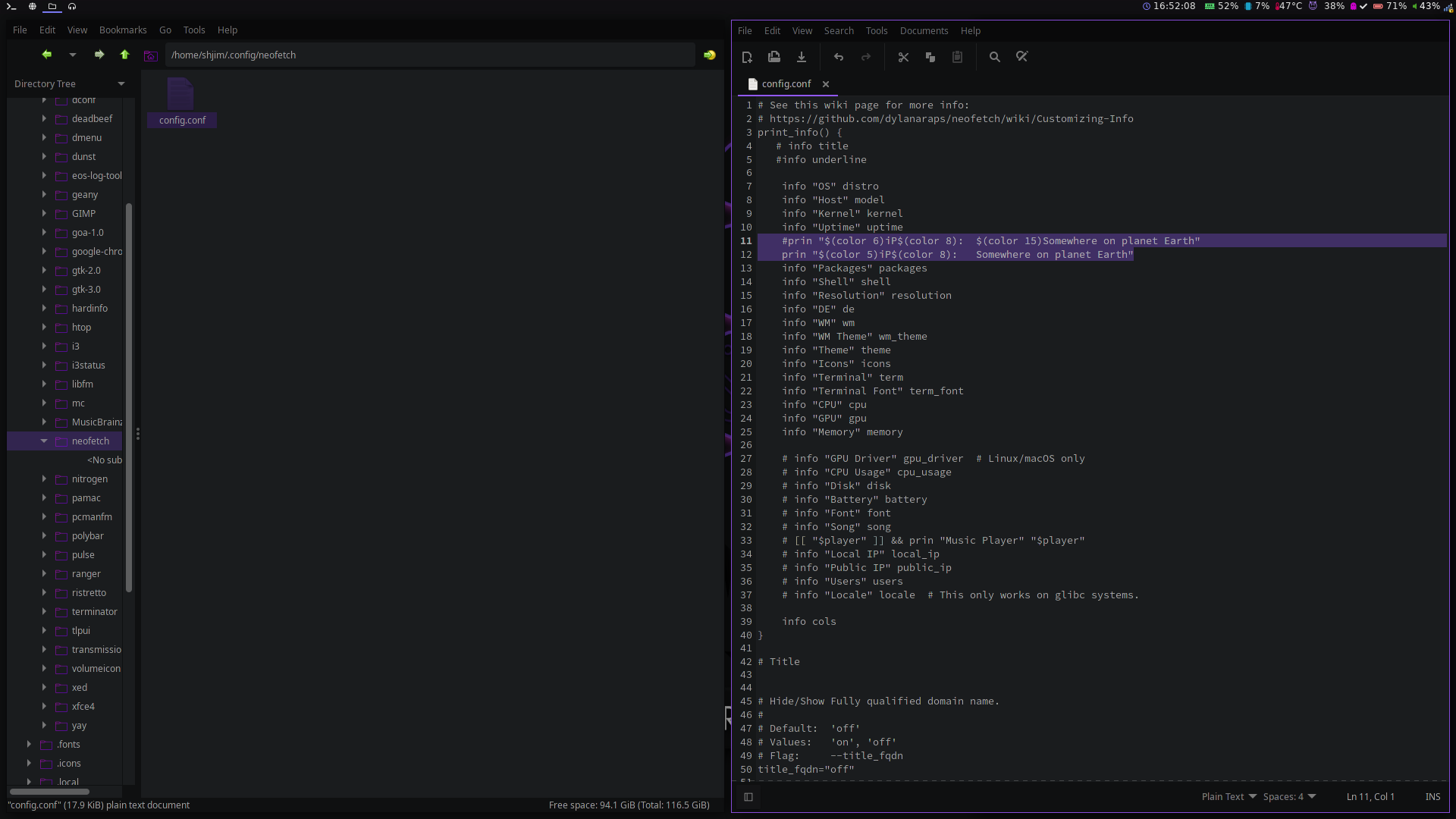
I really like your IP location. Good old planet earth.
Thanks. Itās from a 14th-century manuscript known as the Normandy Apocalypse.
Lower right the pencil ![]()
Welcome to the forum⦠happy trails
Hereās my current:

Iām a recent convert from Gnome to Plasma and am enjoying the configurability/flexibility! Thanks to @Hystrix for the Dracula and Sweet icons tips ![]()
BBCode:
This is discourse and we do not use BBCode ⦠but it is also working ā some HTML is working and other stuff but mainly it is markdown
markdown:
This is discourse and we do not use BBCode⦠some HTML is working and other stuff but mainly it is markdown
Desktop Plasma KDE
Hi

Welcome to the forum!
Welcome to the forum. Nice weather presentation!